

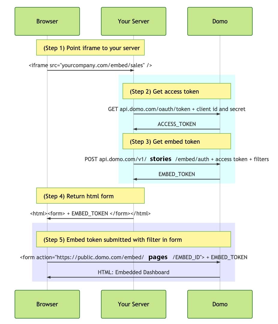
Step 1: Point iframe to your server
A. Download the sample code from one of the example GitHub repositories to access even more detailed instructions in the readme file or check out example code:
- The JavaScript version uses a Node.js repository
- The ASP version is based on a .NET repository
- Check out example Python code for Programmatic Filtering
- Check out example PHP code for Programmatic Filtering
- Focus on this line:
- When you are ready to move from testing to a production environment, replace localhost:3001 with the domain for your server
- This can feel counter-intuitive at first since the default embed code is an iframe that points to the Domo instance
- However, this temporary detour in your domain is how the server side code is processed before the final version of the embedded content is sent by Domo
- Step 4 below will swap your domain with the Domo instance domain in the self-submitting HTML form

Step 2: Get access token
A. Activate an API client by signing in to developer.domo.com as the user who will serve as proxy for every other viewer:


- For more information about creating the CLIENT_ID and CLIENT_SECRET review the details in the following link: API Authentication Overview


- Customize the configuration settings with your own values

- Include “USE_XHR=true” only if cookie based authentication won’t work for the endpoint on your server.
- The CLIENT_ID and CLIENT_SECRET is used to create the access token which will be used to then create an embed token for use with the private embed.
- The EMBED_ID references the card or the dashboard you are embedding.
Best Practice
This ID is NOT the one you can see in the URL of the Domo instance. It is the 5-character embed ID you can only copy from the embed dialog for that card or dashboard.
- The
EMBED_TYPEmust be either the word ‘dashboard’ or ‘card’ (without the quotes). - Save the .env file in the same directory as the sample code
Step 3: Get embed token
A. Open the embed.js file
- Notice it covers these functions:
getAccessTokengetEmbedTokenreturnEmbedInfohandleRequestrefreshEmbedToken
- No customization should be required

Step 4: Return html form
A. Open the file users.js in a text editor and modify the filter settings for each user to customize the filtering that each user will have applied to them. Currently, each user has an empty filter being applied to them
[].
- There are some example filters in the file that are commented out that you can use that give you an idea of the format expected for the filters.
-
Once you make filter changes to the users.js file, you will need to save the file, restart the express server, refresh the page, and then log back in.

Standard Filters
Standard filters are passed on thefilters property. The value of filters should be an array of filter objects. A filter object is a JSON object with the following properties:
column: (required) The name of the column you are filtering on
operator: (required) One of the following values that describes the function of the filter:
- “IN”
- “NOT_IN”
- “EQUALS”
- “NOT_EQUALS”
- “GREATER_THAN”
- “GREAT_THAN_EQUALS_TO”
- “LESS_THAN”
- “LESS_THAN_EQUALS_TO”
values: (required) A list of values
datasourceId: (optional) An optional value of a datasource ID to apply this filter on. If this is not supplied, the filter will be applied to all datasets on the page. If the specified column does not exist on a dataset, cards using that dataset will fail to render. Specifying the dataset will ensure that only cards on this dataset will have the filter applied.
e.g. "filters": [{"column": "Region", "operator": "IN", "values": ["West"], "datasourceId": "xxxxxxxx-xxxx-xxxx-xxxx-xxxxxxxxxxxx"}]
SQL Filters
SQL filters allow you to use a familiar SQL syntax to define powerful and concise filter logic. Because the support “OR” and “AND” operators, they enable you to use more complicated rules to target the exact data you wish users to see. SQL filters are passed on thesqlFilters property. The value of sqlFilters should be an array of SQL filter objects. A SQL filter object is a JSON object with the following properties:
sqlFilter: (required) A SQL string that describes your filter. This should look like a “WHERE” clause in a typical SQL query. You can use “OR” and “AND” to create complex filters. Column names should be wrapped in backticks, and values should be wrapped in single quotes.
datasourceIds: (optional) An array of datasource IDs to apply this filter on. If this is not supplied, the filter will be applied to all datasets on the page. If the specified column does not exist on a dataset, cards using that dataset will fail to render. Specifying the dataset will ensure that only cards on this dataset will have the filter applied.
e.g. "sqlFilters": [{"sqlFilter": "`Region` IN ('WEST')", "datasourceIds": ["xxxxxxxx-xxxx-xxxx-xxxx-xxxxxxxxxxxx"]}]
Best Practice
- Browsers set a standardized size limit around 8kb on the JSON Web Token (JWT) used to define programmatic filters: https://auth0.com/docs/security/tokens/json-web-tokens
- In a few edge cases (primarily with “IN” operator), filters that try to include extremely long lists of values can hit that size limit.
- To resolve this, transform the data and create a new column of aggregated values that will simplify the server-side filter logic.

Step 5: Token and filter submitted in form
A. Navigate to the base folder where the repository was unzipped to install the necessary dependencies
- Install nodejs: Node installer
- Install yarn: Yarn installer
yarn start or node express command from the base folder of the project in Terminal / Command line.
- Go to the url localhost:3001 in your browser and verify that you are able to see the card or dashboard after you log in.
- The available usernames are listed in the express.js file (“mike”, “susan”, “tom”, and “rachael”).
- The password is not verified and so any will work.

Linking across embedded dashboards while persisting programmatic filters
Engaging interaction is a major differentiator in Domo Everywhere. The most common interaction is cross-card filtering. Right after that, linking across content is a powerful next step in customizing experiences for external viewers. When linking across embedded content, embedders often make a couple common mistakes. First, they try pointing the card interaction to link to content within the instance:






.env file
- https://github.com/domoinc/domo-node-embed-filters/blob/master/.env{’ ’}
-
Step 7 in the readme talks about changing EMBED_ID to as many dashboards as needed in the experience

- https://github.com/domoinc/domo-node-embed-filters/blob/master/sample.html{’ ’}
-
Line 25 shows the path to the host page. You would swap out localhost:3000 for your domain

- The combination of that domain and path is what would be pasted into the external interaction
